Notice
Recent Posts
Recent Comments
송민준의 개발노트
git Pull 충돌 생긴 경우(이클립스-eclipse) 본문
깃을 통해 협업을 하다보면 충돌이 일어나는 경우가 있다.
'Checkout conflict with files : 경로' 이런 식으로 많이 뜨는데 해결방안은 다음과 같다.
1. 패치 후 충돌이 생겼겠지??

2. 팀 프로젝트 오른쪽 클릭 하면 Team -> Synchronize Workspace 가 있다. 이를 클릭해주자.

3. 다음과 같이 뜬다.

참고로 오른쪽 상단에 띄우고 편하게 볼 수도 있다.(매우 편리)

4. 왼쪽에 보면 빨간 양방향 화살표가 있다.(Conflicts Mode) 선택해주자

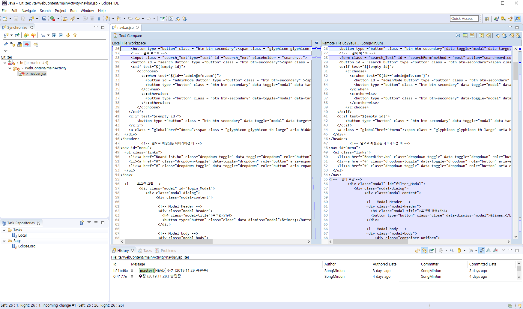
5. 충돌이 일어난 파일이 뜬다. 더블클릭!

6. 비교 해주는 창이 뜬다. 중간에 이어주는 선이 보일 것이다. 충돌 지점이니 참고하자

7. 수작업으로 해줘도 되고 오른쪽 상단에 보면 다음과 같은 버튼이 있다. 오른쪽 코드를 왼쪽에 복붙하는거다.
참고로 오른쪽 코드가 fetch 받은 코드

8. 수정 다했으면 저장하고 우클릭하여 Add to index를 클릭

9. GIT으로 가서 프로젝트 오른쪽 클릭 후 Pull 해보자

10. 결과 (끝)

'기타' 카테고리의 다른 글
| tomcat war 배포(8.5) (0) | 2020.01.09 |
|---|---|
| github rejected-non-fast-forward (2) | 2019.12.26 |
| git fetch, full 시 에러(Nothing to fetch) (0) | 2019.11.09 |
| 이클립스(eclipse)에서 preference - server가 없는 경우 (0) | 2019.11.06 |
| Github 사용법(이클립스) (0) | 2019.11.05 |